exagear模拟器汉化版
exagear模拟器汉化版

系统工具

游戏模拟器 模拟器
安卓下载
  • 大小 63.54 MB
  • 时间 2026-04-07 11:54:17
  • 版本 V3.5.0
MD5: 501f2dca3199cddc4bb3b5b19e895a22
截图预览
exagear模拟器汉化版
exagear模拟器汉化版
exagear模拟器汉化版
游戏介绍

exagear模拟器是专门为安卓设备开发的游戏环境模拟工具,借助模拟架构,安卓设备能够运行PC端格式的经典游戏与软件。exagear模拟器汉化版实现了界面全汉化,同时支持自定义分辨率、外接键盘鼠标和手柄、FTP传输以及联网联机功能。exagear模拟器手机版可以轻松运行红警2、仙剑奇侠传这类经典老游戏,让大家能够便捷地重温PC端的游戏时光!

exagear模拟器汉化版使用教程

1、安装exagear模拟器;

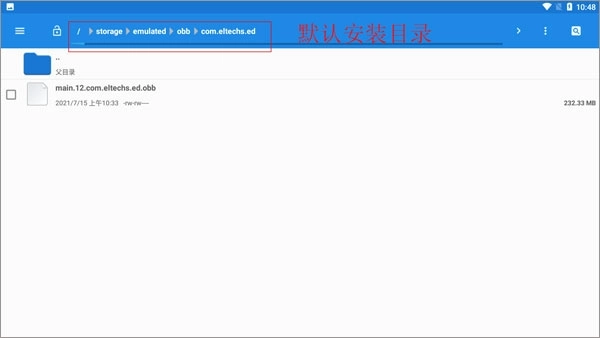
2、在文件管理中找到名为“main.12.com.eltechs.ed.obb”的文件。

3、将“main.12.com.eltechs.ed.obb”文件移动至exagear模拟器的安装目录当中。

默认的安装路径为【storage/emulated/obb/com.eltechs.ed】

4、游戏,将游戏解压到手机内存的exagear目录中,若该目录不存在则自行创建。

5、启动应用程序,首次加载可能需要较长时间,请耐心等待,若出现错误请重复上述步骤!进入程序后选择你想玩的游戏。

6、点击游戏后会出现两个选项,第一个是带侧边鼠标键盘启动,第二个是全屏启动游戏。选择其中一项后,再选择第二个内购选项。

7、接下来需要加载游戏,这个过程可能会花费较长时间,请耐心等待片刻,待加载完成进入游戏后,就可以尽情享受游戏乐趣了。

exagear模拟器汉化版怎么调出虚拟键盘

1、首先先将inputbridge解压到一个我们能够找到的文件夹当中。

2、接下来我们启动软件,随后开启其“在其他应用上层显示”的权限。

3、然后我们再打开软件,点击“import“

4、找到你之前解压好的inputbridge数据文件,就是图里显示的这个。

5、然后这里的语言选择中文。

6、再去软件里把这个的后台限制给打开。

7、这里要注意别关闭软件,接着我们再打开exagear,点击右上角那个小齿轮,就会弹出一些选项。

8、接着点击这个类似眼镜形状的图标,就能调出虚拟键盘了。

exagear模拟器汉化版软件特色

-全界面汉化无语言障碍

已完成模拟器全部功能界面的汉化工作,与原版英文界面相比,新手操作起来也能得心应手,不需要再额外查找教程。

-免 ROOT 轻松使用

使用该应用无需对安卓设备进行ROOT操作,只需安装包与数据包配合就能正常使用,有效降低了设备操作风险和使用门槛。

-多版本多场景适配

分为ED、ES、RPG等不同类型的版本,另外还有CRV5/ET这类第三方优化版本,能够适配各种配置的安卓设备以及不同的游戏类型。

-x86 架构完美模拟

精准复刻 Windows 的 x86 架构,兼容 XP、7 等多个 Windows 版本环境,可运行绝大多数经典 PC 端 exe 文件。

exagear模拟器汉化版软件亮点

-对安卓设备的配置要求处于适中水平,绝大多数现代安卓手机与平板均可流畅运行,并且配备了FPS计数器以及硬件监控功能

支持虚拟按键自定义、外接键盘鼠标与游戏手柄,同时配备专属预设模板,可适配各类游戏的操作需求。

它不只是一款游戏模拟器,除了可以运行游戏外,还具备FTP传输、联网联机、存档备份等功能,甚至能够运行部分PC办公软件。

-借助OpenGL ES 3.0渲染技术与虚拟化加速方案,对ARM设备的运行效能进行优化,减少指令翻译过程中的性能损耗,确保游戏画面清晰流畅无卡顿

exagear模拟器汉化版软件点评

exagear模拟器汉化版能在手机上运行电脑游戏,游戏资源十分丰富,用户可以在这里选择多种多样的游戏类型,体验别具一格的游戏乐趣!

更新日志

-新增多款经典游戏的专属兼容补丁

-修复部分游戏画面撕裂、操作无响应的问题

-优化 x86 架构指令翻译算法